就业去向登记

来源:武汉大学物理科学与技术学院    发布时间 : 2022年04月14日 14:14      点击量:

毕业生根据本人就业意愿,可以选择“协议就业”、“境内升学”、“出国(境) ”、“灵活就业”、“自由职业”、“自主创业”和“未就业”等形式。毕业生确定就业形式后,请登录武汉大学学生就业指导与服务中心网站http://www.xsjy.whu.edu.cn/)登记毕业去向。

签约及毕业去向注意事项可以参考:《2021届毕业生签约注意事项及网上毕业去向填写说明》http://xsjy.whu.edu.cn/jyxt/jygz/new/newsDetail.zf?xwid=B577D525588975D7E055000000000001&lmtype=2


(一)协议就业

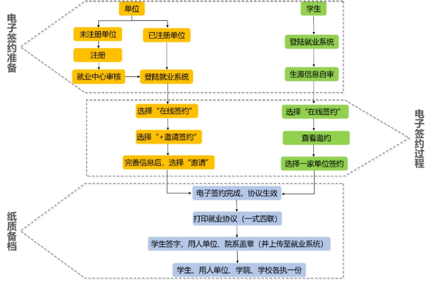
2015年9月起,我校全面实行网上签约,不再发放空白纸质就业协议书。每个毕业生可收到多家用人单位发起签约的邀请信息,但毕业生在系统内只能接受一家单位邀约并生成就业协议书文本,协议即刻生效。注意要用谷歌或360浏览器(极速模式)。

【签约流程】:

1)用人单位在与毕业生协商一致的基础上,登录武汉大学学生就业指导与服务中心主页“注册”、“发邀约”;

2)毕业生“接受邀约”;

3)打印就业协议书(一式四联),协议书需要本人签字、用人单位盖章、学院盖章(学院A-212办公室)。已签章的就业协议书由学校就业中心、用人单位、学院和毕业生各执一份。并将已签章的就业协议书及时上传系统并通过学院审核。

毕业生向单位介绍可参考:《关于网上签订就业协议书的说明》http://xsjy.whu.edu.cn/jyxt/jygz/new/newsDetail.zf?xwid=B3A3734B41060D1AE055000000000001&lmtype=2

用人单位可以参考:《武汉大学就业管理信息系统网上签约流程简介》http://xsjy.whu.edu.cn/jyxt/jygz/new/newsDetail.zf?xwid=B1A38D12EBD93712E055000000000001&lmtype=2

【注意事项】:

1)仔细核对协议各项信息。毕业生点击“就业手续”—“在线签约”查看邀约。认真查看协议信息,如有不明确的地方要及时与单位确认,需要以协议条款固定下来的,可以和单位约定附加协议条款。原则上就业协议一旦签订,不允许违约!

2)确认户口档案归属。户口档案如要放到单位所在地的,请单位邀约时填写“单位接受”并填写档案接收的信息(有人事调配权的用人单位或是当地人才中心);如户口档案想放回原籍的,请单位邀约时填写“学生自行解决户档”。如果档案是放在非生源地的人才中心,记得要去人才中心盖章(协议书签章的第二格)。

3)盖章完成后需要上传协议书并确认就业方案。等待学院、学校审核。


(二)其他形式就业

1.灵活就业

如用人单位不与毕业生签订就业协议书或劳动合同,请让用人单位出具《单位用人证明》。表格在武汉大学学生就业指导与服务中心(http://xsjy.whu.edu.cn/jyxt/jyweb/webIndex.zf“综合服务”—“就业须知”—“常用下载”栏内下载。

【具体步骤】:

1)毕业生登录武汉大学信息门户,点击“应用中心”,打开“就业中心”,点击“就业方案确认”。登记就业类别为“单位用人证明(灵活就业)”,填好相应的内容,户档一般为回原籍或户档托管单位;

2)上传《用人单位证明》;

3)学院审核后由就业中心审核上报。

2.自由职业

自由职业是指同学们从事以个体劳动为主且有工资收入的一种就业形式,如:策划师、投资分析师、律师、翻译工作者、公众号博主、互联网营销工作者、自由撰稿人、演员等,其工作方式自由灵活,是新形势下适应新兴业态的一种就业形式。请毕业生据实填写《武汉大学毕业生自由职业登记表》,表格在学生就业中心网站“综合服务”—“就业须知”—“常用下载”栏内下载。

【具体步骤】:

1)毕业生填写完《武汉大学毕业生自由职业登记表》后,请至学院A-212办公室进行审核,再至A-208办公室加盖院系公章;

2)毕业生登录武汉大学信息门户,点击“应用中心”,打开“就业中心”,点击“就业方案确认”。毕业生上传《武汉大学毕业生自由职业登记表》,在网上登记就业类别为“自由职业”,填好相应的内容,户档一般为回原籍或户档托管单位;

3)学院审核后由就业中心审核上报。

3.自主创业

选择“自主创业”的毕业生,如已经创办了公司或企业,取得了工商登记执照,已经正常运营,须上传所创立公司营业执照复印件;如自主创立公司在注册中,须上传个人自主创业声明(无格式限制)。

【具体步骤】:

1)毕业生登录武汉大学信息门户,点击“应用中心”,打开“就业中心”,点击“就业方案确认”。登记就业类别为“自主创业”,填好相应的内容;

2)上传《营业执照副本》或者《个人自主创业声明》;

3)院系审核后由就业中心审核上报。


(三)境内升学

推荐免试外校研究生或通过升学考试已录取(含硕士考博、博士做博士后)的毕业生,应在5月20日前在学校就业管理信息系统进行毕业去向登记。

【注意事项】:

毕业生登录武汉大学信息门户,点击“应用中心”,打开“就业中心”,点击“就业方案确认”。登记如下信息:

1)就业类别:“升学”;

2)升学类型:“校内保研”、“校外保研”、“校内考研”、“校外考研”等;

3)学校名称:录取院校名称,一定要写官方标准全称;

4)报到证签发类别:“未签发报到证”,报到证签往单位隶属:“升学”;

5)户档信息:咨询录取学校后填写;

6)院系审核后由就业中心审核上报。


(四)出国出境

1、自费出国(境)的毕业生:已列入毕业答辩计划的毕业研究生可以在学校办理申请自费出国(境) 的手续,毕业生须于5月20日前在就业管理系统进行个人毕业去向登记,在线生成《武汉大学毕业生出国(出境)申请表》(一式两份),经学院(学院A-212办公室)审核并签章后,交至学校就业中心审核备案。

2、公费出国(境)的毕业生:经国家留学基金委审批通过的公派出国(出境)应届毕业生,应在6月10日前在学校就业信息系统登记毕业去向。

【注意事项】:

毕业生登录武汉大学信息门户,点击“应用中心”,打开“就业中心”,点击“就业方案确认”。登记如下信息:

1)毕业生在网上登记就业类别为“出国出境”,填好相应的内容;

2)出国(境)类型:工作/读硕/读博/公派出国留学(自费留学一般选读硕/读博);

3)国家/地区:选填出国国家或出境地区;

4)单位/学校名称:请大家统一填写境外学校或单位的官方中译名;

5)毕业去向:回原籍;

6)奖学金类型:根据个人情况填写;

7)报到证:报到证签往单位仍为原籍所在的人力资源和社会保障局;

8)户口档案:

申请自费出国(出境)的毕业生可选择将户口和档案转至生源所在地或自行选择迁往教育部留学服务中心(取得了书面接受函)或人事代理机构(签订了人事代理协议)等具有档案保管资质的单位。除选择回生源地外,其他选择均须附上相应的接收函或协议书。

公费出国(出境)的毕业生:在规定留学期内,其档案及户口按相关规定可保留在学校。超过留学期限未归者,学校可将其档案和户口转回生源所在地。

9)上传出国(境)外高校接收函/留学基金委资格证书/境外工作证明等;

10)院系审核后由就业中心审核上报。


(五)违约相关(每学年的第二学期开学后开始受理)

1、违约注意事项:

就业协议为双方协议,一旦用人单位和毕业生双方签字或者电子签约,无论学校鉴证与否,纸质协议书或电子协议书都具有法律效力,如果要解除协议,毕业生必须征得用人单位同意并出具相关证明表示同意解除协议。因此毕业生在签订协议过程中一定要慎重选择,认真履约。一般就业协议约定的违约金合理范围为月工资的1-2倍,毕业生应诚信签约守约,不得随意违约。研究生在校期间至多有一次违约机会,且属于以下几种情况确需要违约的,可向学院申请违约:

1)新单位就业层次高于原单位的,例如从企业转到国家党政机关、国家事业单位等;

2)原签约单位提出违约的;

3)新的毕业去向为攻读博士学位或博士后进站的。

注:毕业生用于向原签约单位提出解约申请的书面材料,学校一律不予签字盖章。

2、违约流程:

1)签约1个月后才可提出违约。

请自行写一份《违约情况说明》,写清楚原单位、新单位全称及性质,充分的违约理由,由导师签署:是否同意违约+签名,交到学院A-212办公室。

违约前须提前与党委副书记张一飞老师预约并说明情况,须与原签约单位沟通,确保解约手续和谐顺畅进行。

2)与院系、原签约单位沟通,三方均同意后,方可提出违约申请:

a. 毕业生取得原签约单位同意解除协议的书面公函并退回原签订的就业协议书(一式四联);

b. 毕业生在信息门户—就业中心—个人中心中提交去向变更申请,填写个人违约原因、原签约单位及新拟签约单位名称等信息,导出打印《毕业去向变更申请表》,并将原签约单位同意解除协议的书面公函(解约函)、原三方协议书(一式四联)和新拟签约单位的接收函纸质版交至学院A-212办公室,由学院审核;

c. 学院审核通过后(就业系统可查看审核状态),辅导员联系毕业生到学院A-212办公室领取审核材料;

d. 毕业生持原单位的解约函、新单位的接收函和学院已签章的《毕业去向变更申请表》到就业中心审核并通过后,毕业生方可重新与新的用人单位进行网上签约。

上一条:毕业就业手续相关流程

下一条:就业报到证办理

热点关注

最新动态

联系我们

电话:027-68752161

邮箱:phy@whu.edu.cn

版权所有 © 武汉大学物理科学与技术学院  |   地址:湖北省武汉市武昌区八一路299号  |  邮编:430072   |  反馈意见:sysysbglc@whu.edu.cn